新版AI小工具创建教程
我们已经提前刷新了部分小工具,也欢迎各位创作者尝试更换
如果需要帮助替换或者更换期间有问题的作者,可以联系官方工作人员

相信大家发布 AI 小工具的时候都遇到了这个提示,我们为了 让大家更好地使用AI 小工具 ,以轻量化 App 的形式展示,更新了 网站专属 AI 小工具节点 。


新版界面使用介绍
- 首先点开工作流,并点击【 新建工作流 】

- 以Text2Img为例,打开工作流可以看到下面出现了【 TA 小节点 】【 AI小工具预览 】
在创建工作流的时候,可以设置并预览小工具界面

- 替换普通 comfyUI 节点为 TensorArt 专属 AI 小工具节点
创建好工作流并跑通之后,选择把部分节点替换成 TensorArt 专属 AI 小工具节点,这些专属节点可以在 AI 小工具中直接展示出来。此处注意:
❗️并不是所有节点都需要替换成 TensorArt 专属 AI 小工具节点,只有你想要暴露给用户去使用的才需替换;
❗️❗️若需要发布 AI 小工具,则至少添加一个 TensorArt 专属 AI 小工具节点
- 编辑小工具节点的标题
在【AI小工具】里面,点击🖌️更改标题

- 更改后点击【 运行】, 确保工作流正常使用

- 发布小工具
点击【 发布 】,发布为【 AI小工具 】,DangDang 完成啦🎉

小卡小工具设置
- 首先要把提示词文本框替换成特有的 TA 小节点PromptText
❗️只有 PromptText 支持小卡编辑

- 从小工具预览侧点击【 高级设置 】

- 进入后点击【 单选 】【 添加 】

- 在 Prompt Tree 中选择需要分类词库,点击后下拉到【 确定 】即可添加


- 更改、编辑和删除小卡的卡片词,操作如图👇

- 最终展示

对应节点替换方法
TA Node-PromptText
功能介绍:提示词文本框用于输入提示词,制作提示词小卡等
替换方法:
- 点击AI小工具节点,找到【 TA Node-PromptText 】,点击右边的 ➕

- 界面中出现了专属小工具节点(绿框)以及AI小工具预览节点(红框)

- 将原有的【 CLIP 文本编码器】 节点中的提示文本(prompts)转移到新添加的【 TA Node-PromptText】 节点中

- 接着,右键点击原先的 【CLIP 文本编码器】(Prompt) 节点,选择【 转换为输入】 ,将会把原有的 prompts 区域转换为输入字段

- 将新节点的输出连接到旧节点的输入端,这样就完成了提示词节点更新的操作

TA Node-Loadlmage
功能介绍:上传图片节点
替换方法:
- 找到【 TA Node-LoadImage 】,点击➕

- 替换后,记得连线,删掉旧的【 加载图像 】节点

TA Node-SelectResolution
功能介绍:该节点允许用户选择图像的分辨率,无需手动输入分辨率。
替换方法:
- 找到【 TA Node-SelectResolution 】

- 右键选择【 转换为输入 】,宽度和高度都需要转换

- 对应【width/height】连接【高度/宽度】

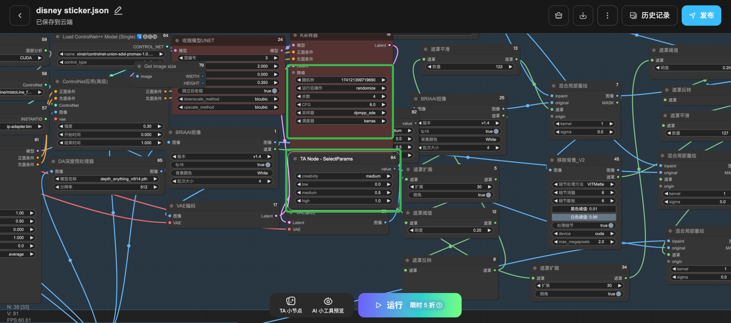
TA Node-SelectParams
功能介绍:提供了对参数的调整功能,支持设置 low 、medium 和high 选项:
- low = 0
- medium = 0.5
- high = 1
替换方法:
- 找到【 TA Node-SelectParams 】

- 类似denoise、CFG 等参数节点,右键【 转换为输入 】后,链接【SelectParams】,即可切换为low、medium 和 high 选项

- 记得把 low、medium 、high 对应的值填上

TA Node-SelectBatchs
功能介绍:用于选择批次图像的数量,方便用户灵活控制输出的图像数量。
替换方法:
- 找到【 TA Node-SelectBatchs 】

- 旧的【 batch_size 】右键【 转换为输入 】选择【 转换批次大小为输入 】

- 连接上【 TA Node-SelectBatch 】到【 batch_size 】

TA Node-Seed
功能介绍:用于控制种子的数值,影响图像生成的随机性。
替换方法:
- 找到【 TA Node-Seed 】

- 将旧的【 随机种 】右键【 转换为输入 】

- 连接上【 TA Node-Seed 】到【 随机种 】

TA Node-CheckpointLoader
功能介绍:用于加载checkpoint模型
替换方法:
- 找到【 TA Node-CheckpointLoader 】添加➕

- 直接替换掉旧的【 Checkpoint加载器 】

TA Node-LoraLoader
功能介绍:用于加载LoRA模型
替换方法:
- 找到【 TA Node-LoraLoader 】添加➕

- 直接替换掉旧的【 Lora加载器 】

TA Node-LoraTagLoader
功能介绍:用于输入LoRA Tag prompt,比如某LoRA设置的trigger words是「tusi」,那么添加这个节点输入即可
TA Node-LoadVideo
功能介绍:用于上传视频的节点,功能与上传image类似
新版AI小工具创建教程
我们已经提前刷新了部分小工具,也欢迎各位创作者尝试更换
如果需要帮助替换或者更换期间有问题的作者,可以联系官方工作人员

相信大家发布 AI 小工具的时候都遇到了这个提示,我们为了 让大家更好地使用AI 小工具 ,以轻量化 App 的形式展示,更新了 网站专属 AI 小工具节点 。


新版界面使用介绍
- 首先点开工作流,并点击【 新建工作流 】

- 以Text2Img为例,打开工作流可以看到下面出现了【 TA 小节点 】【 AI小工具预览 】
在创建工作流的时候,可以设置并预览小工具界面

- 替换普通 comfyUI 节点为 TensorArt 专属 AI 小工具节点
创建好工作流并跑通之后,选择把部分节点替换成 TensorArt 专属 AI 小工具节点,这些专属节点可以在 AI 小工具中直接展示出来。此处注意:
❗️并不是所有节点都需要替换成 TensorArt 专属 AI 小工具节点,只有你想要暴露给用户去使用的才需替换;
❗️❗️若需要发布 AI 小工具,则至少添加一个 TensorArt 专属 AI 小工具节点
- 编辑小工具节点的标题
在【AI小工具】里面,点击🖌️更改标题

- 更改后点击【 运行】, 确保工作流正常使用

- 发布小工具
点击【 发布 】,发布为【 AI小工具 】,DangDang 完成啦🎉

小卡小工具设置
- 首先要把提示词文本框替换成特有的 TA 小节点PromptText
❗️只有 PromptText 支持小卡编辑

- 从小工具预览侧点击【 高级设置 】

- 进入后点击【 单选 】【 添加 】

- 在 Prompt Tree 中选择需要分类词库,点击后下拉到【 确定 】即可添加


- 更改、编辑和删除小卡的卡片词,操作如图👇

- 最终展示

对应节点替换方法
TA Node-PromptText
功能介绍:提示词文本框用于输入提示词,制作提示词小卡等
替换方法:
- 点击AI小工具节点,找到【 TA Node-PromptText 】,点击右边的 ➕

- 界面中出现了专属小工具节点(绿框)以及AI小工具预览节点(红框)

- 将原有的【 CLIP 文本编码器】 节点中的提示文本(prompts)转移到新添加的【 TA Node-PromptText】 节点中

- 接着,右键点击原先的 【CLIP 文本编码器】(Prompt) 节点,选择【 转换为输入】 ,将会把原有的 prompts 区域转换为输入字段

- 将新节点的输出连接到旧节点的输入端,这样就完成了提示词节点更新的操作

TA Node-Loadlmage
功能介绍:上传图片节点
替换方法:
- 找到【 TA Node-LoadImage 】,点击➕

- 替换后,记得连线,删掉旧的【 加载图像 】节点

TA Node-SelectResolution
功能介绍:该节点允许用户选择图像的分辨率,无需手动输入分辨率。
替换方法:
- 找到【 TA Node-SelectResolution 】

- 右键选择【 转换为输入 】,宽度和高度都需要转换

- 对应【width/height】连接【高度/宽度】

TA Node-SelectParams
功能介绍:提供了对参数的调整功能,支持设置 low 、medium 和high 选项:
- low = 0
- medium = 0.5
- high = 1
替换方法:
- 找到【 TA Node-SelectParams 】

- 类似denoise、CFG 等参数节点,右键【 转换为输入 】后,链接【SelectParams】,即可切换为low、medium 和 high 选项

- 记得把 low、medium 、high 对应的值填上

TA Node-SelectBatchs
功能介绍:用于选择批次图像的数量,方便用户灵活控制输出的图像数量。
替换方法:
- 找到【 TA Node-SelectBatchs 】

- 旧的【 batch_size 】右键【 转换为输入 】选择【 转换批次大小为输入 】

- 连接上【 TA Node-SelectBatch 】到【 batch_size 】

TA Node-Seed
功能介绍:用于控制种子的数值,影响图像生成的随机性。
替换方法:
- 找到【 TA Node-Seed 】

- 将旧的【 随机种 】右键【 转换为输入 】

- 连接上【 TA Node-Seed 】到【 随机种 】

TA Node-CheckpointLoader
功能介绍:用于加载checkpoint模型
替换方法:
- 找到【 TA Node-CheckpointLoader 】添加➕

- 直接替换掉旧的【 Checkpoint加载器 】

TA Node-LoraLoader
功能介绍:用于加载LoRA模型
替换方法:
- 找到【 TA Node-LoraLoader 】添加➕

- 直接替换掉旧的【 Lora加载器 】

TA Node-LoraTagLoader
功能介绍:用于输入LoRA Tag prompt,比如某LoRA设置的trigger words是「tusi」,那么添加这个节点输入即可
TA Node-LoadVideo
功能介绍:用于上传视频的节点,功能与上传image类似

